sys계정으로 접속
- 접속 시엔 sysdba 로 접속해야됨
Editor
쿼리 실행 방법
ctrl+엔터 또는 실행버튼

실행을 하면 Data Grid 에 값이 출력된다
Muti Connection 가능

Toad에서 실행계획 보는 법

바로 보이진 않는다 .
방법 : crtl + e

cost , byte , Cardinality 까지 보인다
Oracle Parameter 확인
database> Administer > Oracle Parameter

table 생성도 쿼리가 아닌 클릭으로 가능하다
database> Create>Table


data type도 나열/ type 마다 설정값 입력이 막혀서 syntax error 와 멀어지겠다
모니터링 가능

보통 AWR 이랑 연계해서 쓴다함
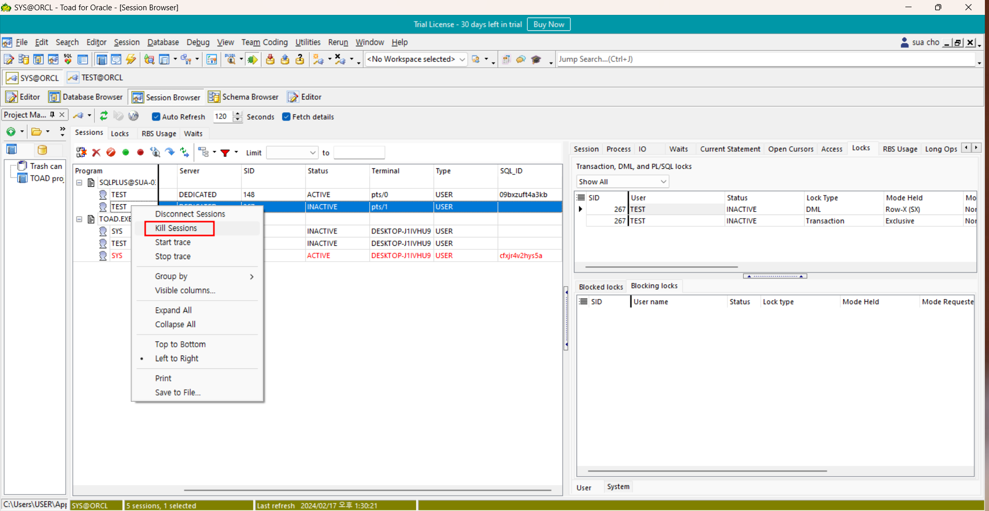
session 정보 확인 가능

lock 을 바로 찾을 수 있고, kill session 바로 가능 , trace 볼수있음

kill 로 죽이니
바로 종료 된다

이 외에도 Diagnose, Optimize 등등 ... 너무 좋다
'DBMS > Oracle' 카테고리의 다른 글
| SwingBench란? Window 에 swingbech(latest)설치 (java 17 설치) (0) | 2024.02.21 |
|---|---|
| [Oracle] Sql Developer 설치 및 기본 사용기 (0) | 2024.02.21 |
| [Oracle] Oracle parameter 확인 (설정파일&tbs 생성) (1) | 2024.02.17 |
| [Oracle] Oracle Listener 구성정보 확인 (0) | 2024.02.16 |
| [Oracle] [Window] Oracle Client 설치 (Net Configuration Assistant , TNS설정) (0) | 2024.02.16 |